User Manual
×
Menu

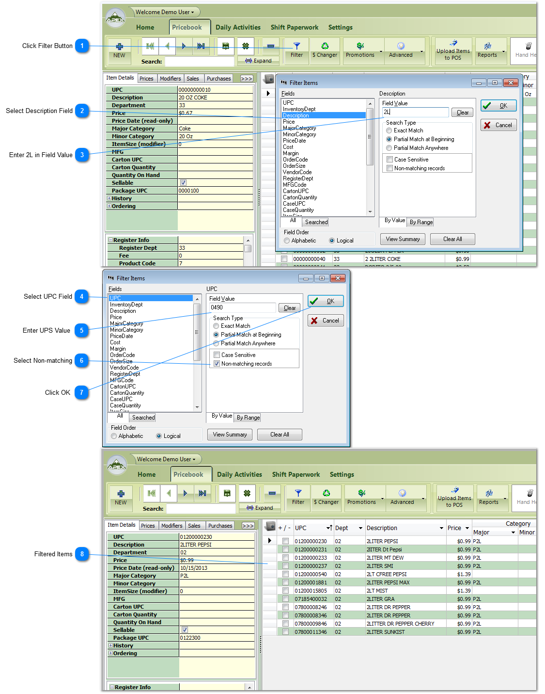
Build a Filter 2

You can build a Filter using one or more fields. In this example we are going to create the following filter:
All 2 liter items but we want to exclude 1 vendor. How we will do that is the following:
All items that start with '2L' in the the description and are not from the vendor that whose UPC starts with 0490.
 
Build a Filter 2
 
Please note the Filter stays applied until it is Cleared in the Filter tool or you leave the Pricebook Tab.
1

Click Filter Button

1. Click Filter Button 
Click Filter button to open Filter window.
2

Select Description Field

2. Select Description Field
Click once on Description Field
3

Enter 2L in Field Value

3. Enter 2L in Field Value
Enter 2L. The default value for Search Type is Partial Match at Beginning. Leave this setting because we want all items that have a 2L at the beginning of the description.
4

Select UPC Field

4. Select UPC Field
Select the UPC Field by clicking once on UPC.
5

Enter UPS Value

5. Enter UPS Value  
Enter the UPC value of the vendor we want to not use.
6

Select Non-matching

6. Select Non-matching
Click Non-matching records. This will tell the system to ignore(or take out of the filter) any items that match the UPC number we entered above. This feature gives you way to say "ignore these items".
7

Click OK

7. Click OK  
Click OK to apply the filter that was just created.
8

Filtered Items

8. Filtered Items
 When our filter is complete, you will end up with a list that has all items that have 2L as the start of the Description and amy items that have a UPC that starts with 0490 have been removed from the list.